在建立恆常班發票後,管理員還可以使用 套餐折扣(Bundle Discount) 功能,為學生自動套用多課程優惠。
這能有效鼓勵家長一次報讀多門課程,享受自動優惠。
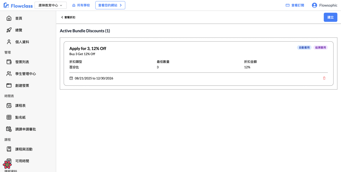
🔗 查看目前有效的套餐折扣 #
您可於以下連結查看所有現正啟用的折扣設定:
👉 https://app.flowclass.io/promotion/bundle-discounts
在此頁面中,您可看到:
- 折扣名稱(例如「Apply for 3, 12% Off」)
- 折扣類型(百分比或固定金額)
- 最低課程數量(Minimum courses required)
- 折扣期間(有效期)

⏳ 折扣生效條件與計算方式 #
套餐折扣的生效條件以兩項準則計算:
1️⃣ 課程數量規則 #
必須達到折扣要求的課程數量,您才能為學生使用折扣。
例如:「購買 3 門課程,享 12% 折扣」
➜ 當學生報名 3 門或以上不同課程 時,您才能使用優惠。
2️⃣ 生效期間規則 #
優惠的計算以每月為單位,從當月的第一天(1 號)開始計算。
例如:
- 若家長在 11 月內 報名 3 門課程 → 自動達標並獲得折扣
- 若只報名 2 門課程,則該月不會觸發優惠

⚙️ 折扣套用機制 #
當學生的報課紀錄符合優惠條件後,系統會自動偵測並套用折扣:
✅ 自動套用(Auto Apply) #
- 若學生的報課記錄達到最低課程數量,折扣將在發票中自動顯示。
- 系統會於「編輯發票」視窗中自動勾選符合的優惠,並顯示「Bundle Discount Qualified」字樣。

⚠️ 不符合條件 #
- 若尚未達到最低課程數量(例如僅報讀 2 門),系統會提示: 「此折扣不適用於您當前的選擇」

💡 實際例子 #
假設有以下設定:
套餐折扣:購買 3 門課享 12% 折扣(Apply for 3, 12% Off)
| 狀況 | 是否享有折扣 | 系統反應 |
|---|---|---|
| 報名 1–2 門課程 | 否 | 顯示提示「不適用於當前選擇」 |
| 報名 3 門課程 | ✅ 是 | 自動套用 12% 折扣 |
| 報名超過 3 門課程 | ✅ 是 | 折扣仍自動適用於所有課程總額 |
完成後,系統將於右側顯示折扣金額(例如 –$75.6 HKD),並自動更新應付金額。

📚 延伸閱讀 #
- 建立恆常班發票教學(新增學生、選課、設定折扣詳解)
透過配合「學分支付」與「套餐折扣」功能,Flowclass 將自動為您處理所有課程費用計算與優惠套用,讓學校管理更高效、父母付款更方便。
